相信大家日常在生活中或者工作中都有使用过水印相机来拍照记录吧,但是又要在手机上面多下载一个APP。
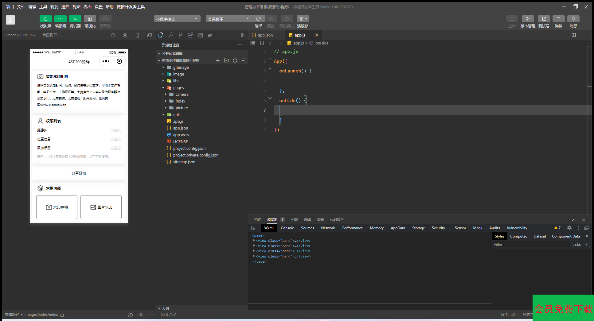
那么小编今天给大家带来一款智能水印相机,拍照自动添加时间、地点、经纬度等水印文字,可用于工作考勤、学习打卡、工作取证等,支持自定义内容以及给现有照片添加水印。
用户无需安装,无需注册,即开即用。
支持时间地点日期添加
支持用户随意切换前后摄像头
支持用户随意开启手机闪关灯
支持用户上传图片来生成


声明:本站所有资源均来源于互联网收集,仅供学习参考使用,如若本站内容侵犯了原著者的合法权益,可联系我们进行处理。
私藏十几款营销软件工具:含视频、剧本素材、推流工具等精品免费软件工具!...元0
抖音艺术签名小程序源码 艺术签名设计小程序源码 字节跳动小程序开发...元0
最新商业视频打赏系统源码拥有多套模板包含代理后台已对接支付...元0
开源版查看QQ共同好友网站源码...元0
一款视频ZeVideo开源主题 Typecho主题...元0
外面卖999+的付费进群系统元0
APP封装系统 app误报毒app可上传 自动实现5分钟随机更换包名和...元0
AI虎哥wordpress插件文章是否收录状态查询多搜索引擎版多种调用...元0
智能水印相机微信小程序源码...元0
抖音爆火的QQ价格评估前端源码...元0